Financial transaction execution flow
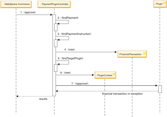
The following diagram illustrates how a financial transaction occurs and payment plug-ins are used to process transactions with payment back-end systems.
- The external application, such as WebSphere Commerce, requests an approve transaction.
- The WebSphere Commerce Payments looks up the Payment that the approve transaction will be executed against.
- The WebSphere Commerce Payments looks up the PaymentInstruction that will service the request.
- The WebSphere Commerce Payments creates a FinancialTransaction that describes the approve transaction.
- The WebSphere Commerce Payments finds the target plug-in to process the financial transaction.
- The WebSphere Commerce Payments creates a PluginContext object with the plug-in deployment descriptor data.
- The WebSphere Commerce Payments invokes the Plugin.approve() method.
- The plug-in returns the updated FinancialTransaction or throws an exception.
- The WebSphere Commerce Payments returns the results to the external application.
(C) Copyright IBM Corporation 1996, 2006. All Rights Reserved.